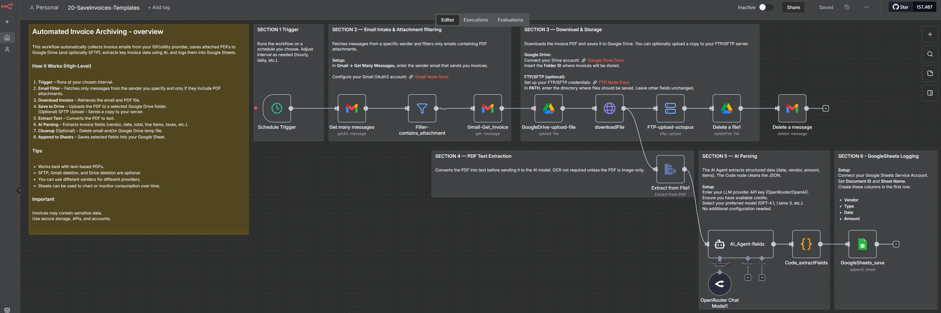
Automatically fetch, store, and extract key information from invoices received via email from your ISP or utility provider (electricity, gas, telecom, water, etc.).The workflow saves the invoices to Google Drive (or optionally to your personal FTP/SFTP server) and logs all invoice details into Google Sheets via AI-powered extraction.

Read: Full setup Guide
Scheduled TriggerRuns the workflow at a selected interval (e.g., every hour). You can freely adjust the timing.
Gmail – Fetch MessagesReads your Gmail inbox and retrieves only messages coming from your ISP/utility provider’s email address, filtering for messages with PDF attachments.
Gmail – Download Invoice Fetches the full email content and downloads the attached invoice (PDF).
Google Drive – Upload File Uploads the invoice into a specific Google Drive folder of your choice.
(Optional) Upload to FTP/SFTP Sends a copy of the invoice to your personal server via secure FTP/SFTP.
AI Extraction Pipeline
Extract PDF Text – converts the PDF into text (OCR not required if text-based).
AI Agent (OpenRouter) – understands the invoice content and extracts structured fields (invoice number, date, provider name, total amount, tax info, line items, etc.)
Code Node – sanitizes and parses the JSON from the AI model.
Google Sheets – Append Invoice DataAdds a new row to your Google Sheet with all parsed invoice fields.
(Optional) CleanupAutomatically deletes:– the Gmail message– the temporary file in Google Drive(Useful when you only want your FTP or Sheets copy.)
| Parameter | Description | Recommended configuration |
|---|---|---|
| Gmail Credentials | OAuth2 credentials needed to read and delete emails. | Create OAuth credentials on Google Cloud → enable Gmail API → paste Client ID & Secret into n8n → “Connect OAuth2”. |
| Sender Email Filter | Email address your provider uses to send invoices. | Example: [email protected], [email protected], [email protected] |
| Google Drive Folder | Destination folder for saving invoices. | Copy the folder ID from the Drive URL and paste it into folderId. |
| Google Drive Credentials | OAuth2 connection for file uploads/deletions. | Same Google Cloud project → enable Drive API → OAuth connect in n8n. |
| FTP/SFTP Server (optional) | Upload invoices to your private server. | Host / IP · Port · Username · Password or SSH Key · Destination path (e.g. /home/user/invoices/). |
| AI Model (OpenRouter) | Large-language model used to parse invoice text. | Example: gpt-4.1, llama-3.1, or any preferred OpenRouter model. |
| Google Sheets Document | Destination spreadsheet for structured data. | Create a Sheet → add columns (Vendor, Invoice Number, Date, Amount, Service Type, etc.) → insert documentId & sheet name. |
| Sheets Credentials (Service Account) | Used for writing into Google Sheets. | Create Service Account → download JSON → add to n8n → share the Sheet with the Service Account email. |
| Trigger Interval | How often the workflow checks for new invoices. | Every hour · every 30 minutes · daily at set ti |
Runs at the interval you choose (default: hourly).Start → triggers entire workflow.
Filters inbox items using:
Sender email (your ISP/utility address)
Has attachment
Unread or recent messages
Downloads metadata + attachment references.
Ensures only messages with binary attachments continue.
Downloads:
Full email JSON
The invoice PDF (binary data)
Uploads invoice PDF with a dynamic filename:
{{ $json.from.value[0].name }}-{{ $json.date }}.pdf
Requires:
Google Drive OAuth2 credentials
Folder ID (destination directory)
Retrieves the raw PDF file from Google Drive for further processing.
Uploads the PDF to your server using:
Host / IP
Port (default 22)
Username
Password or private key
Destination path
Filename is sanitized to ensure Unix compatibility.
Deletes the Google Drive file if you don’t want duplicates.
Removes the original email once processed (optional inbox cleanup).
Reads the PDF and extracts raw text for AI processing.
LLM backend for the AI agent. Provides:
invoice parsing
field extraction
structured reasoning
The agent is instructed to return strict JSON only, containing keys such as:
vendor_name
invoice_number
invoice_date
total_amount
tax_details
line_items[]
po_number
po_date
Works for most standard PDF invoices.
Sanitizes the AI output:
Removes markdown fences
Extracts valid JSON
Parses into a clean JS object
If the AI output is malformed, debugging info is returned.
Appends the extracted fields into a structured row.Example mappings:
Vendor → {{ $json.vendor_name }}
Invoice Number → {{ $json.invoice_number }}
Date → {{ $json.invoice_date }}
Amount → {{ $json.total_amount }}
Service Type → {{ $json.line_items[0].description }}
Add multiple sender filters if you have more than one utility provider.
Ensure invoices are text-based PDFs for best extraction results.
Use Google Drive as a reliable long-term archive, or keep only FTP if you prefer local storage.
Create charts in Google Sheets for tracking:
Monthly utility cost trends
Year-over-year comparison
Consumption spikes (if included in invoices)
Utility invoices contain personal and financial data. Keep your FTP/SFTP server secure.
Google APIs require proper OAuth2 or Service Account setup; misconfiguration may cause permission errors.
This workflow is for personal automation, not a replacement for official fiscal archiving.
AI extraction quality depends on invoice formatting and the model you choose.